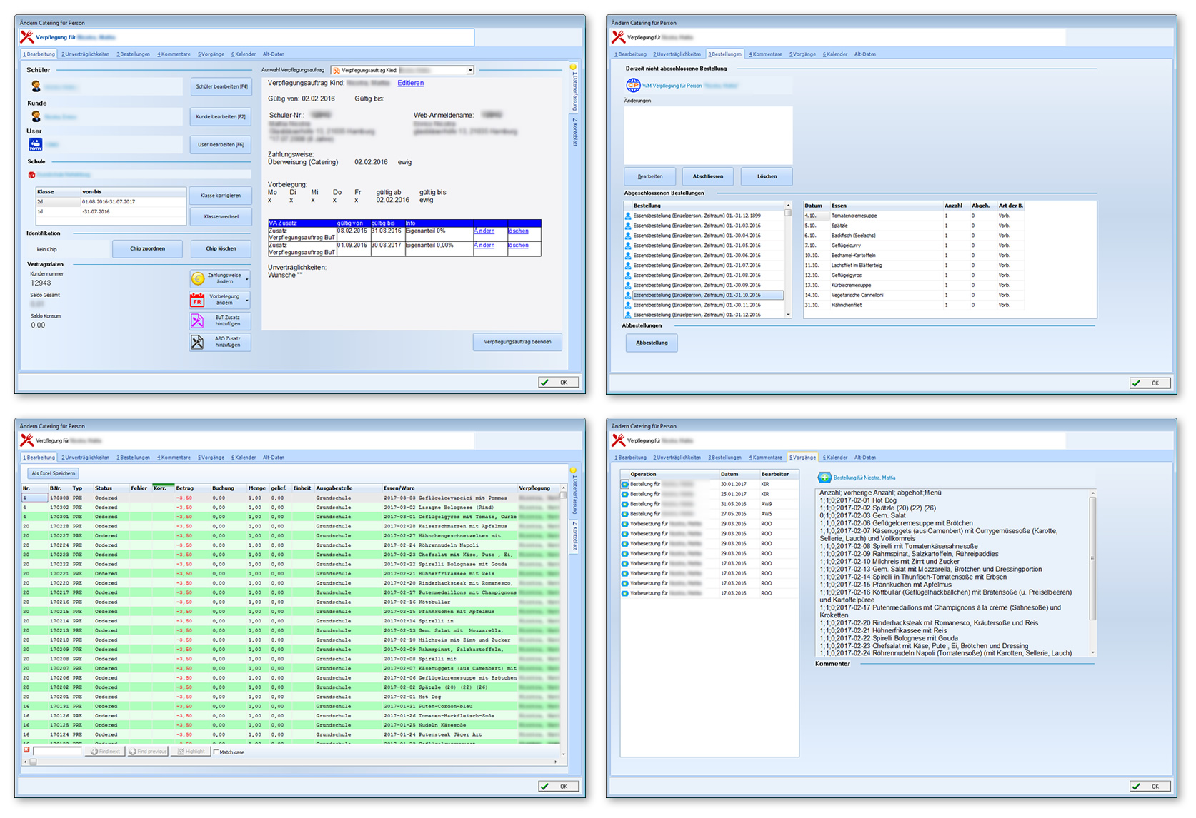
Catering für Person
Verpflegungen

Verpflegungen

  • Caterering für Person als Zentrales Objekt der Verwaltung.
  • Beinhaltet Information zu Teilnehmer (Schüler), Zahler (meist Elternteil) und Webuser.
  • Kontoblatt wird geführt.
  • Unverträglichkeiten werden hier dargestellt und können bearbeitet werden.
  • Bestellungen und Abbestellungen.